VPIphotonics announces the release of VPIlinkDesigner Version 4.2, a software tool for optical link engineering including equipment placement and configuration and a thorough system wide performance assessment.
It supports equipment configuration of complex networks including ROADMs and detailed performance calculation of true ring topologies.
Version 4.2 improves the network design workflow and provides new built-in functionality that simplifies and accelerates link engineering tasks.

VPIlinkDesigner of Version 4.2
Extended Gaussian noise model – a new model for assessment of OSNR degradation caused by nonlinear interference noise (NLIN). It accounts for DWDM signal parameters such as signal power, modulation format, and channel spacing as well as parameters of transmission fiber
Raman optical amplifier model – a new model that excludes overestimation of nonlinear effects and OSNR which is typical for lumped modeling of forward-pumped Raman amplifiers
Amplifier gain tilt mode – amplifier gain tilt is calculated automatically now as well as specified manually via amplifier parameter; simplifiers compensation of a tilt in DWDM signal caused by fiber attenuation profile
Fixed OADM configurations – new functionality of the Setup Equipment tool enabling configuration of Add/Drop equipment in n-degree nodes without using WSS ROADMs. The tool accounts for the add/drop ports of OADMs when it allocates wavelengths to channels passing to/from different directions
Automated channel equalization – the enhanced functionality of Design Assistant permits for per-channel attenuation of the added channels and of the channels passing through add-drop connections of OADMs
Optional and mandatory devices – a new model of allocation of auxiliary devices such as management and power supply modules required by chassis which are reported in the Bill Of Materials
Equipment Configuration Report – a new tool enabling visualization of optical equipment layout including port-based transponders and VOAs as well as (R)OADMs, amplifiers, and attenuating pads
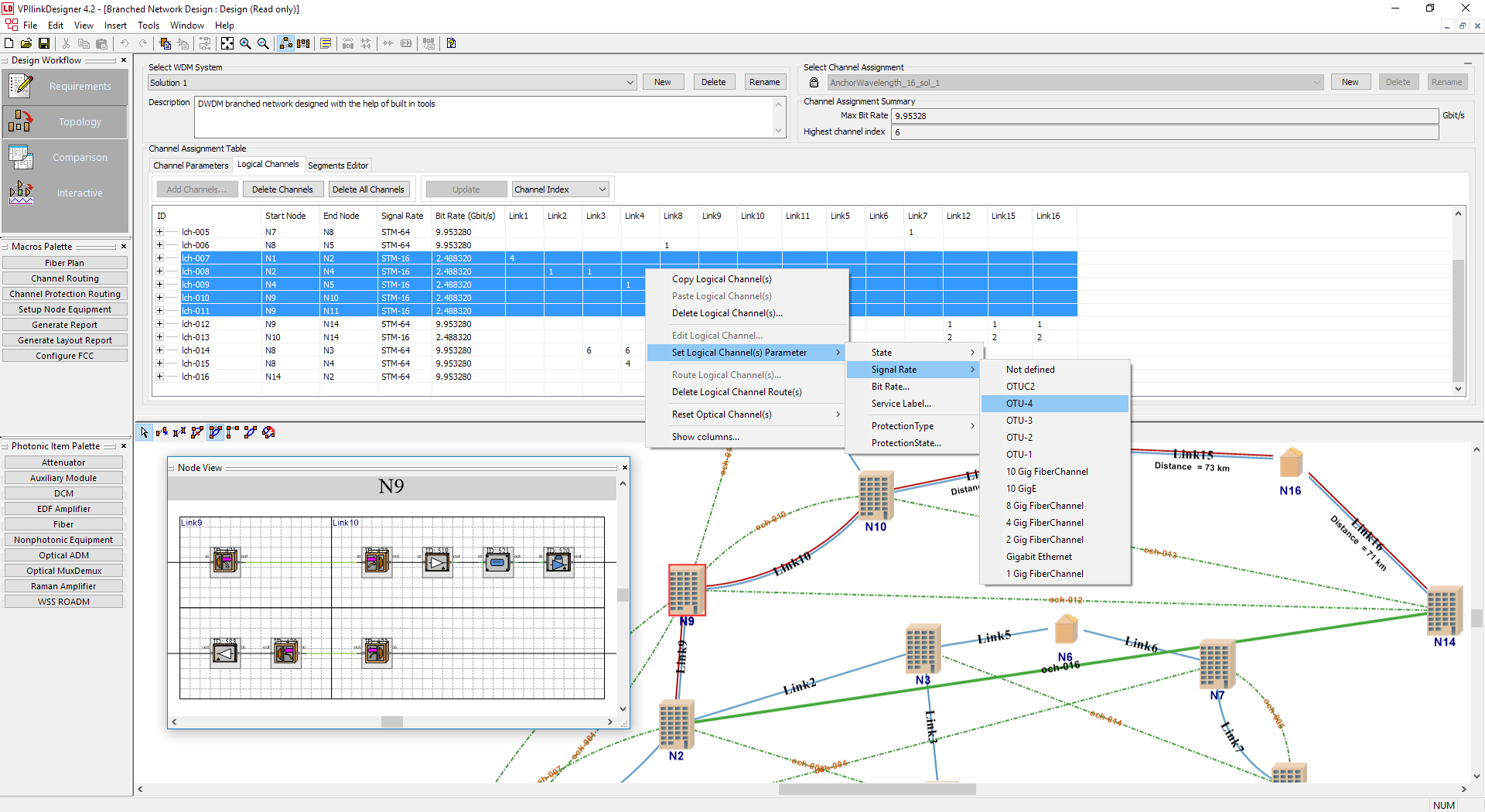
Multiple channel editing – a new control enabling easy setting of parameters in the Channel Assignment table
Equipment icons – extended range of supported image file formats
Node View – improved visualization of equipment layout enabling automatic arrangement of components
A new chart control to automatically update a chart direction depending on the location of equipment in focus is now available. When the control is selected, the chart is updated automatically with respect to the location of the instance in focus
Faster simulation – optimization of simulation engine results in faster execution of equipment transfer functions and performance chart update